維修服務

維修內容

進廠維修

透過一整套完整的測試工作站,雅森提供全方位的檢測,藉由錯誤分析(Failure Analysis),找出問題,並以置換零件、保養維護設備、校正數據等方式,讓設備獲得妥善的處置。

現場維修
  • Ambrell Heating System
  • Modutek IPA
  • Others

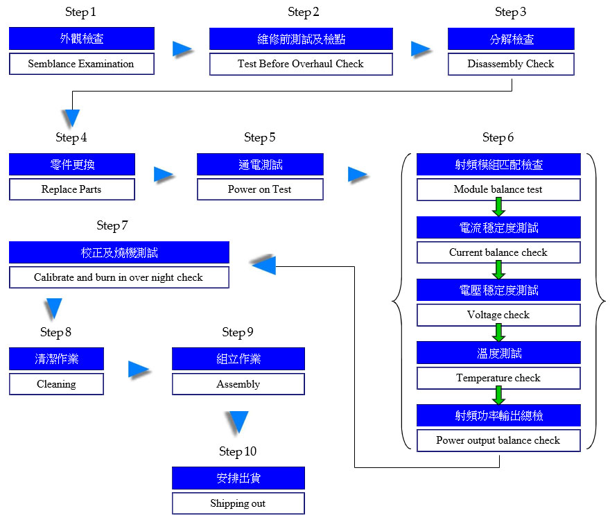
維修流程

維修品質

維修品質一向是雅森最重視的環節。

秉持著客戶優先概念,雅森提供高品質與高穩定的服務,並且不斷的自我成長,期許以提供最新的技術能力與觀念來迎合客戶的各種需求。

我們透過以下方式,提供良好的服務品質。

訓練良好的工程師、符合原廠規格的零件、完整的工作站、完整的測試流程

維修報價

維修報價以零件費、人工費、校正費、運送費各項目,進行評估與收費。

維修機種

  • RF Plasma Generators
  • RF Matchers
  • DC Plasma Generators
  • Microwave
  • Induction Heating
  • Others